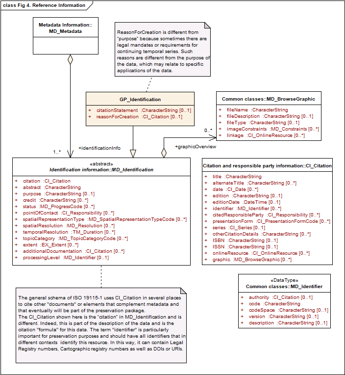
Identify resources uniquely and avoid preserving it more than once is very important. The specialization of MD_Metadata, GP_Identification, is the used class to identify uniquely any geospatial resource.

Class GP_Identification (Source: ISO 19165-1:2018).