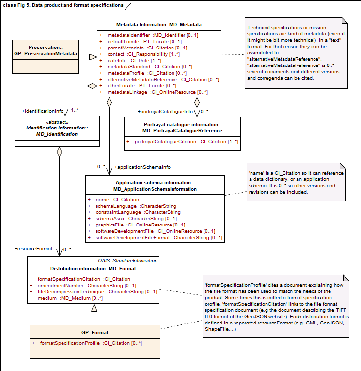
Information regarding the product specifications, data dictionary references, common format specifications and the need for a product-specific format specification profile can be linked to ISO 19115-1, concretely the subclasses of MD_Metadata, MD_PortrayalCatalogueReference and MD_AplicationSchemaInformation. In addition, MD_Format (subclass of MD_Identification) is used to include information about the format of the geospatial resource to preserve.

Data, product and format specifications (Source: ISO 19165-1:2018)