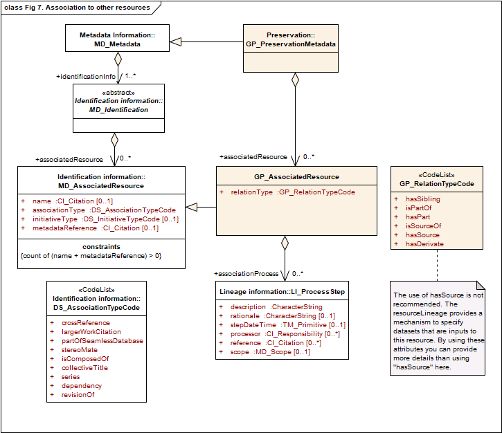
Providing context for the content information by means of describing associations with other resources is also part of the preservation metadata. To this purpose the model includes the GP_AssociatedResource, a specialization of GP_PreservationMetadata, which is a subclasse of MD_AssociatedResource.

Association of other resources (Source: ISO 19165-1:2018).