Metadata Preservation Model

Acquisition

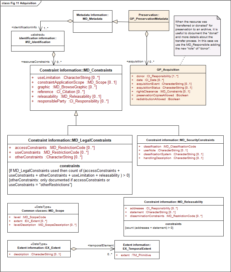
The Acquisition class documents the transfer process from the production and maintenance to the curation process including licensing and rights transfer.

Acquisition

Acquisition (Source: ISO 19165-1:2018).


Back to Metadata Preservation Model page